Deutsche Bank se prépare aux stablecoins • IA et objets connectés : Apple se mobilise • L’IA pour vérifier la réalité des posts sur X • Cloudflare veut permettre aux éditeurs de monétiser les visites des bots • Coinbase lance x402, un protocole de paiement pour les agents d’IA • Bienvenue dans Qant, jeudi 3 juillet 2025.


« Le progrès est devant nous, à condition de dépasser sa propagande » Paul Virilio
Deutsche Bank navigue vers la crypto. • Qant avec GPT-4o
Deutsche Bank prévoit de lancer l’an prochain une offre de garde de cryptoactifs, combinant les technologies de Bitpanda Technology Solutions (solution B2B de Bitpanda) et de la fintech suisse Taurus.
Le projet sera porté par la division banque d’entreprises de la Deutsche Bank, qui s’intéresse également aux stablecoins et aux dépôts tokenisés, avec l’éventualité de créer son propre jeton.
L’initiative s’inscrit dans le contexte du règlement MiCA qui a poussé d’autres banques allemandes comme Commerzbank, DZ Bank ou LBBW à développer des services similaires à destination des entreprises ou des particuliers.
EN FILIGRANE : Paiements blockchain. Deutsche Bank est également active dans les infrastructures de paiement basées sur la blockchain, notamment via le Circle Payment Network et le projet Darna 2, sa propre blockchain layer 2, mais aussi via des projets de dépôts tokenisés interbancaires et un investissement dans la plateforme transfrontalière Partior.
À SURVEILLER : La stratégie stablecoin de Deutsche Bank. AllUnity, coentreprise fondée par Deutsche Bank avec sa filiale de gestion d’actifs DWS, vient d’obtenir une licence d’établissement de monnaie électronique de la BaFin pour émettre EURAU, un stablecoin adossé à l’euro conforme au règlement Mica. Confrontées à la déferlante attendue des stablecoins bancaires outre-Atlantique, Deutsche pourrait être l’une des premières banques européennes à réagir, après la Société Générale, avec SG Forge.
Les marchands chinois réclament des stablecoins • Les deux géants chinois de l’e-commerce, JD.com et Alibaba – via sa filiale financière Ant Group – lanceront des stablecoins indexés sur le dollar hong-kongais le 1er août, au moment où la nouvelle législation le leur permettra, indique Reuters. L’agence décrit également leurs efforts, auprès de la banque populaire de Chine, afin d’obtenir le droit d’émettre des jetons indexés sur le yuan international, devenu numérique et convertible. Ce serait alors le premier cas de co-existence d’une monnaie numérique de banque centrale, le e-CNY, et des stablecoins privés.
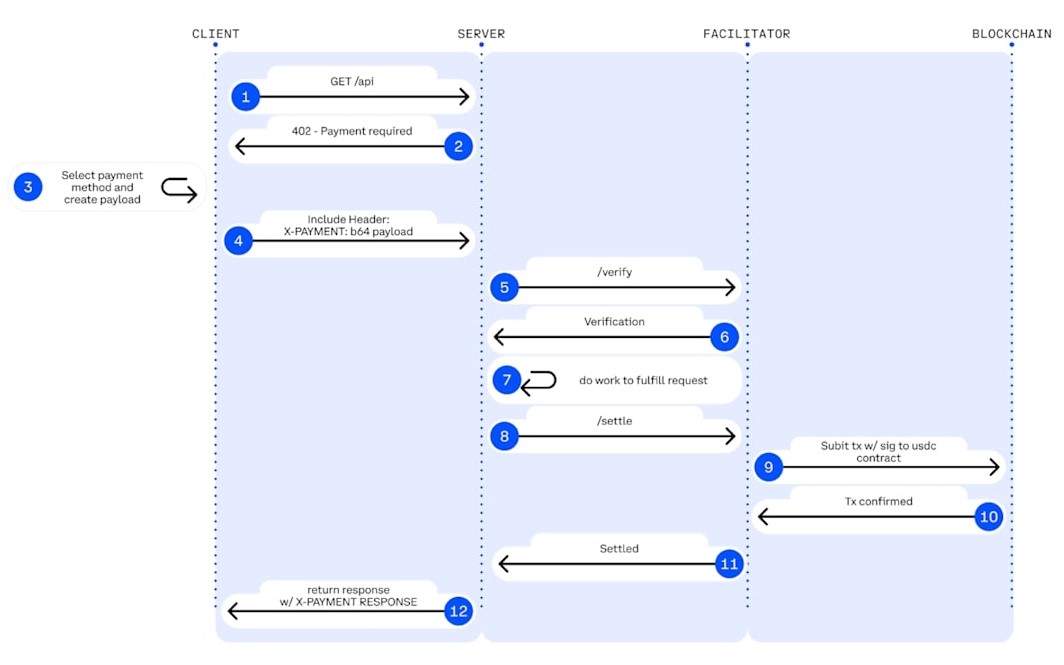
Coinbase réinvente le micropaiement • Qant avec GPT-4o
Les systèmes de paiement actuels ont en effet été conçus pour des utilisateurs humains. Ils s’appuient sur des compromis de sécurité et des architectures centralisées qui compliquent fortement leur utilisation par des agents autonomes d’IA. Un nouveau protocole présenté par Coinbase, X402, veut répondre à ce manque : il inscrit le règlement financier directement dans la couche HTTP et utilise les stablecoins pour solder chaque requête réseau. Il pose ainsi une base possible pour le micropaiement agentique et une économie “machine‑à‑machine”.
Tim Cook veut ressusciter Apple. • Qant avec GPT-4o
Apple aurait demandé à OpenAI et Anthropic de créer des versions de leurs modèles de langage, à tester sur son infrastructure cloud privée, pour relancer Siri, selon Bloomberg.
Anthropic, OpenAI et Google ont déjà été testés pour leurs performances sur des requêtes de base. Claude apparaît comme le plus performant, selon les premiers résultats internes.
Toujours selon Bloomberg, Apple travaille sur une bague connectée et des lunettes intelligentes, prévues respectivement pour fin 2025 et l’an prochain.
EN FILIGRANE : Premières baisses. Le segment des objets connectés d’Apple, qui inclut les montres et les AirPods, a enregistré une baisse de 7 % de revenus sur l’année fiscale écoulée, avec une chute de plus de 14 % pour l’Apple Watch.
À SURVEILLER : La Pomme endormie sur ses lauriers. Avec la débâcle sur l’IA, Tim Cook semble avoir pris conscience du retard d’innovation grandissant chez Apple. En changeant les dirigeants, en complétant sa gamme et en multipliant les partenariats, il tente de réveiller le géant endormi avant que les parts de marché ne s’en ressentent trop violemment.
Chorus contre l’AI Act • Plus de 110 entreprises ont rendu publique hier une lettre ouverte qui réclame un délai dans l’entrée en application du réglement européen sur l’intelligence artificielle (RIA ou “AI Act”). Parmi elles, la fine fleur de la tech européenne (Adyen, Alan, ASML, BitPanda, Dataiku, Helsing, Mirakl, Mistral, SAP…) mais aussi de nombreux grands groupes (parmi les français : Airbus, Axa, BNP Paribas, Carrefour, Dassault, EDF, Kering, L’Oréal, Publicis, Renault, Sanofi, Total…). En savoir plus…
La guerre contre les crawlers IA • Cloudflare active désormais par défaut un blocage des crawlers d’IA sur les sites qu’il protège. Un service expérimental, baptisé Pay per crawl, permettra aux éditeurs de facturer l’accès à leurs contenus. Lorsqu’un crawler envoie une requête, il doit inclure une preuve d’intention de paiement ou reçoit un code 402 Payment Required avec tarification (Lire dossier ci-dessous). Selon Cloudflare, certains outils comme Claude (Anthropic) envoient jusqu’à 71 000 requêtes HTML par page référée, contre 1 600 pour OpenAI, 202 pour Perplexity, 40 pour Microsoft ou 9,4 pour Google. Le système, en test privé, laisse aux éditeurs le choix de bloquer, autoriser ou monétiser cet accès. En savoir plus…
L’IA contre l’emploi • “L’IA va remplacer la moitié des cols blancs américains” déclarait fin juin le PDG de Ford Jim Farley à l’Aspen Ideas Festival, résumant ainsi l’opinion prévalente des dirigeants d’entreprise outre-Altantique, rapporte le Wall Street Journal. Une déclaration qui fait écho aux nouveaux licenciements annoncés hier par Microsoft, qui a réduit ses effectifs d’environ 5 % depuis le début de l’année, et qui prône une évolution radicale de l’entreprise, où les agents d’IA intègrent les équipes comme des “collègues numériques”. En savoir plus…
Sur X, l’IA se chargera du fact-checking • X vient de lancer en test une fonctionnalité permettant à des chatbots d’IA de générer des Community Notes, en utilisant son propre modèle Grok ou d’autres outils connectés via API. Ces notes, soumises au même processus de validation par les utilisateurs que celles rédigées par des humains, ne deviennent publiques qu’en cas de consensus entre groupes historiquement divergents. Un document de l’équipe Community Notes recommande une collaboration entre IA et humains, via l’apprentissage par renforcement, tout en conservant un contrôle humain final. Le déploiement général dépendra des résultats de cette phase de test. En savoir plus…
Alibaba et les 40 data centers • Alibaba Cloud vient d’ouvrir un troisième centre de données en Malaisie et prévoit d’en inaugurer un second aux Philippines en octobre, dans le cadre d’un plan de développement axé sur l’IA. L’entreprise lance également à Singapour un centre de compétences mondial visant à faciliter l’adoption industrielle de ses modèles d’IA, avec pour objectif de soutenir 5 000 entreprises et 100 000 développeurs. Sur les trois prochaines années, Alibaba prévoit d’investir plus de 53 milliards de dollars dans son infrastructure d’IA et d’étendre son réseau cloud en Chine, au Japon, en Corée du Sud, en Asie du Sud-Est, au Moyen-Orient, en Europe et sur le continent américain. En savoir plus…
Le fonctionnement du protocole x402 • Source : Coinbase
Les systèmes de paiement actuels ont en effet été conçus pour des utilisateurs humains. Ils s’appuient sur des compromis de sécurité et des architectures centralisées qui compliquent fortement leur utilisation par des agents autonomes d’IA. Un nouveau protocole présenté par Coinbase, X402, veut répondre à ce manque : il inscrit le règlement financier directement dans la couche HTTP et utilise les stablecoins pour solder chaque requête réseau. Il pose ainsi une base possible pour le micropaiement agentique et une économie “machine‑à‑machine”.
...